Всім привіт, в даній статті я хотів би показати одне з останніх оновлень від Microsoft (в червні 2024 року), це можливість працювати в оновленому конструкторі додатків (make.powerapps.com) з даними у вигляді ERD з допомогою Copilot.
За основу я візьму інформацію з сайту Microsoft за посиланням
Стаття на сайті Microsoft

Чому мені самому ця тема цікава або трішки бекграунду.
Багато додатків створюються на PowerApps, це як додатки типу Model Driven так і Canvas, але чи разом з ними не завжди створюється гарна документація …
Іноді клієнти самі не хочуть платити за години розробки документації, бо треба додаток для роботи вже зараз, грошей мало та і так тут все зрозуміло.

Однією із складових вашої документація має бути ERD, зрозуміло описана вона може одразу сказати іншим, як побудована ваша база даних, які типи полів ітд.
Які шляхи автоматичної генерації ERD, якщо ви будуєте додаток на Dataverse ?
- PowerBI – при побудові моделі даних для звітів, ви можете побудувати ERD.

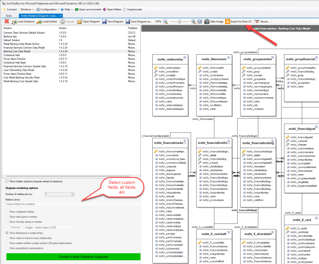
- XRMToolBox – тут є гарний плагін, який дозволяє згенерувати ERD та потім піти поправити її в Draw.io (щоб не бути залежним від ліцензії MS Visio).

Але ж уявіть, як було б круто, коли б Dataverse сам би генерив вам ERD, виходячи з поточної моделі даних. “Мрій … мрій про мене мрій” – колись співала поточний “спонсор” дронів, які летять на болота.
Тут як раз в нагоді стане посилання, з якого починається дана стаття, де описані можливості створення нових таблиць на основі запиту в Copilot та відображення моделі даних додатку у вигляді ERD.
Нажаль, поки ми говоримо виключно про роботу з Canvas додатками, але я впевнений, що даний функціонал буде розширено і на Model Driven App.
Ітак, що можна робити з допомогою Copilot:
1. Створювати застосунок з моделлю даних на основі запиту, наприклад: створи CRM систему з можливістю ведення Контактів, Компаній, Лідів, Замовлень та Продуктів.

2. Управління звʼязками між таблицями в інтерактивному режимі у вигляді ERD.

3. Управління даними безпосередньо в конструкторі. Ви бачите не тільки структуру таблиці (поля та типи), а також бачите самі дані які зберігаються в таблиці.
Дуже просто ви можете додати новий стовпець чи замінити тип у вже існуючого – просто описавши запит в Copilot.

4. Додати в ERD таблицю із зовнішнім підключенням (файл Excel або список Sharepoint)

5. Виконувати запити по роботі з даними чи самою таблицею.
Наприклад: додати приклади даних в таблицю, побудувати звʼязок між таблицями, додати чи видалити поле, допомогти з написанням формул PowerFX та багато іншого.

Чого особисто мені поки не вистачає…
- Можливості працювати з MDA (як існуючими так і новими)
- Можливості експорту ERD в доступному форматі
- Можливості додавати інші джерела даних наприклад Azure, SQL ітд. Поки тільки Excel та Sharepoint.
- Мультимовність – поки тільки англійська.
- Можливості відображати стовпці з типами даних в кожній із таблиць.
Рекомендую, спробувати створити простий додаток, просто для розуміння в яку сторону розвивається майбутнє, бо вже не виникає сумніву, що скоро, поруч із скілами програмування будуть стояти скіли вміння правильно поставити завдання ШІ.